Practice w23am1q2
UML Class Diagram to Java
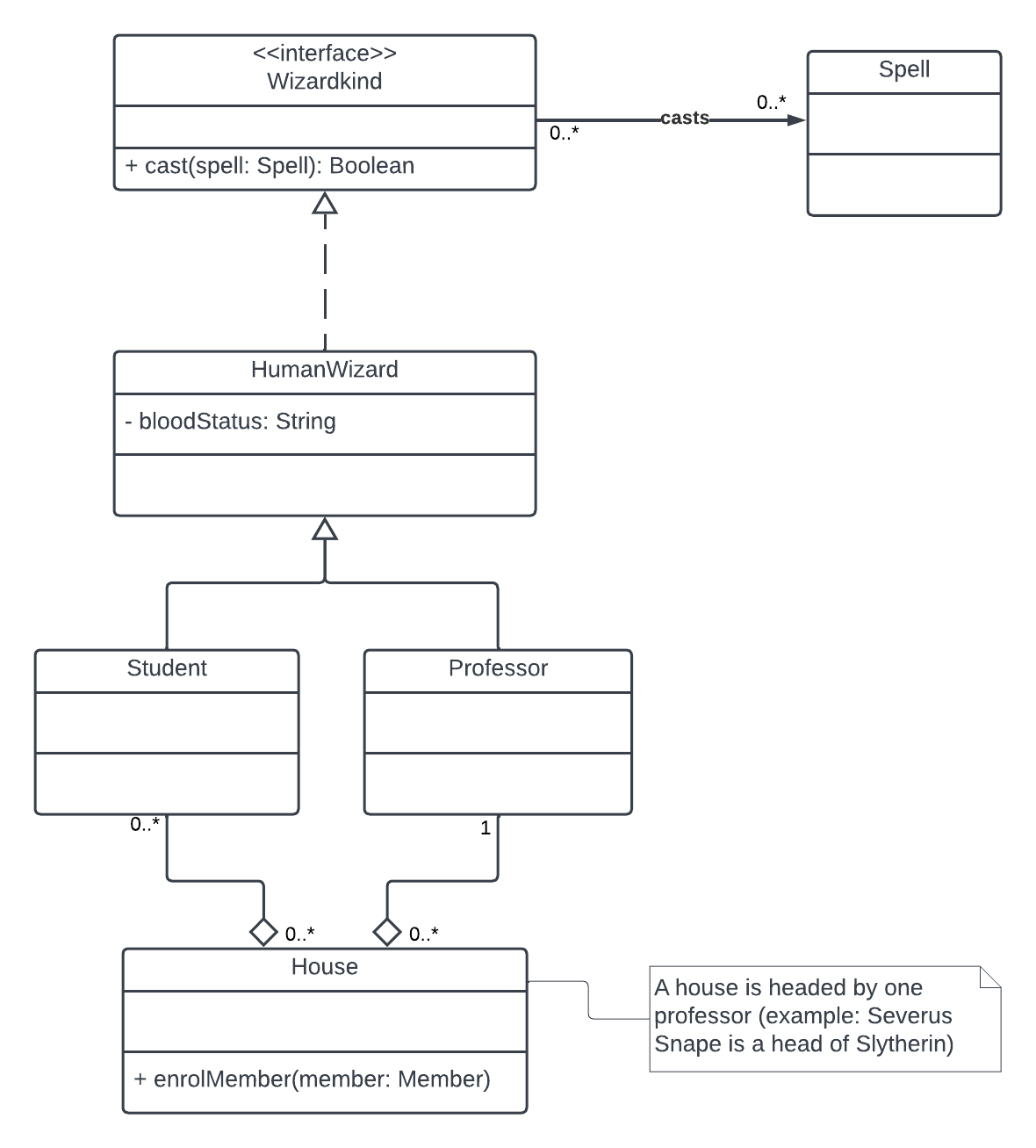
Convert this UML class diagram about the Harry Potter universe to skeletal Java Code. Include all attributes and obviously public methods. Make sure all required methods are implemented. Include all generalizations and necessary associations. You may use ellipses (...) to indicate there is some code in the method but it's a midterm and who has time to write that code!
ACCOMMODATIONS: If you need a textual version of this UML Q2.pdf and Q2.svg are available for you
